#GitHub yesterday was affected by a breach caused by a malicious actor that embedded a malware in a VS Code extension.
How can you control that in your organization? Be careful with Visual Studio Code extensions…
#msdyn365bc #vscode #code #security #devops
Dynamics 365 Business Central agents: announcing new updates.
As we announced some days ago at #BCDAYIT, Dynamics 365 Business Central update 28.1 will allow you to deploy your…
Why Customer’s AI project fail? The gap between hype and reality.
Everyone is talking about building AI applications. Pick an LLM, send it a prompt, get a response. Ship it. Iterate.…
Business Central Cloud Migration: be careful on reusing the same self-hosted runtime.
Cloud Migration is a great tool available in Dynamics 365 Business Central that permits you to securely migrate data from…
From Chat Completions to Responses API: why Azure OpenAI’s new paradigm changes everything.
The way we build AI-powered applications is evolving fast. Azure OpenAI has long been a cornerstone for enterprise AI development,…
Azure Blob Storage: optimize costs and performance with the new Smart Tier option.
Microsoft announced yesterday the general availability of the new smart tier option for Azure Blob and Data Lake Storage. Smart…
Dynamics 365 Business Central: using SFTP from AL (the native way)
With Dynamics 365 Business Central 2026 Wave 1 release (v28) Microsoft introduced a new SFTP Client module in System Application,…
Dynamics 365 Business Central: new strict URI validation in AL Http Client
Dynamics 365 Business Central 2026 Wave 1 release (version 28) is available starting from April 1, 2026 (and it’s true…
Dynamics 365 Business Central: how many Copilot Credits my Agent consumes?
Every time I show Dynamics 365 Business Central Agents (standard and custom ones) in action, there’s always someone that raise…
YAMPI (the Dynamics 365 Business Central Administration MCP Server): installing apps from Microsoft’s Marketplace.
A quick post to share that YAMPI (my Dynamics 365 Business Central Administration MCP server) is updated to version 1.2.1.…
Dynamics 365 Business Central: using the standalone MCP Server provided as part of the AL Development Tools.
Dynamics 365 Business Central: using the standalone MCP Server provided as part of AL Development Tools.
Creating MCP servers for Dynamics 365 Business Central with Azure Logic Apps.
Model Context Protocol (MCP) servers standardize how AI agents interact with external systems and data and Azure Logic Apps is…
Dynamics 365 Business Central: download symbols from Microsoft’s public NuGet source.
Everyone of you know that for working with a Dynamics 365 Business Central AL project you need symbols, and symbols…
Dynamics 365 Business Central: BCMCPProxy vNext
After launching the support of the Model Context Protocol (MCP) in Dynamics 365 Business Central, Microsoft also released an open…
Dynamics 365 Business Central: monitoring your customer’s network speed from telemetry.
In this post about the impact of browser and local machine on user’s perception of Business Central UI performance, I…
Azure Logic Apps: never share the same storage account between different apps.
Yesterday I wrote a post describing a “disaster” occurred to a customer working with Azure Functions and sharing the same…
Azure Functions: never share the same storage account between function apps.
A brief, sad story… After spending a few days providing an advanced Azure Function training to a partner (with the…
Dynamics 365 Business Central: understanding the Database Wait Statistics page.
Wait statistics are one of the most powerful diagnostic tools available to database administrators. They tell the story of what’s…
SaaS ERP misconceptions: the “on-premises thinking trap”
I think that probably for many of you January is the crazy month of the ERP go-lives (and probably not…
Do you have applications connecting to an Azure Storage Account? Be sure to use TLS 1.2 or later.
If you have applications that uses an Azure Storage Account, please remember that on February 3, 2026, Azure Blob Storage will…
Storage Account Configuration in Azure Functions: impact, best practices, and scalability
One of the most consequential yet often overlooked architectural decisions in Azure Functions deployments is how you configure storage accounts.…
Dynamics 365 Business Central UI performance: what about the browser and the local machine?
The last weeks of the year are quite always extremely busy days due to go -lives. The go-live of an…
Securing your Azure Storage Account: a guide to enabling Business Central-only access using Network Security Perimeter.
I think that everyone of you know that you can access an Azure Storage Account for managing blobs and files…
Welcome to the CCMS project.
Less than two months ago we was here: During this session in Poznan, me and Duilio presented two tools that…
My MCP server for Dynamics 365 Business Central Administration now supports handling PTEs.
One of the top requests that many users of my MCP server for Dynamics 365 Business Central Administration (code named…
Dynamics 365 Business Central: prepare your extensions to support the Copilot Chat.
Every Microsoft product now has an integrated “Copilot” on it and Dynamics 365 Business Central follows this road too. The…
“Hacking” Google Antigravity to develop AL extensions for Dynamics 365 Business Central.
Some weeks ago Google introduced Antigravity, its new agentic development platform powered by Gemini 3 (but also supports Claude Sonnet…
Dynamics 365 Business Central: use sequential GUIDs when possible.
I think that everyone of you know what a GUID is. A GUID (Globally Unique Identifier) is a 128-bit number…
Dynamics 365 Business Central on-premises and SQL Server 2025.
Yesterday Microsoft announced the general availability for SQL Server 2025. This new edition brings important changes for partners and customers…
Evaluating LLMs performances for your AI task: presenting my LLMEvaluator.
After my session about creating AI solutions in Dynamics 365 Business Central using Managed vs Custom AI at Directions EMEA…
Introducing YAMPI: the MCP server for Dynamics 365 Business Central administration.
At the end of November 2024 Anthropic introduced the Model Context Protocol (MCP), an open standard and open-source framework created with the goal to standardize…
Dynamics 365 Business Central: announcing Italy North availability.
This is the post for the Italian customers and partners that I had in the bag from months. I think…
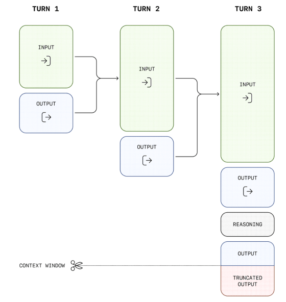
Understanding LLM performance degradation: a deep dive into Context Window limits
Large Language Models (LLMs) have revolutionized how we interact with AI, but they come with a critical constraint: the context…
Dynamics 365 Business Central and Azure Front Door issue.
Yesterday I received (and read) lots of messages by many partners and customers related to the unavailability of the Dynamics…
Dynamics 365 Business Central: debugging agent sessions.
In the latest AL Language extension for the 2026 release wave 1 release (runtime 17.0) Microsoft introduced the possibility to…
